在MapReduce框架中,Shuffle是连接Map和Reduce之间的桥梁,Map阶段通过shuffle读取数据并输出到对应的Reduce;而Reduce阶段负责从Map端拉取数据并进行计算。在整个shuffle过程中,往往伴随着大量的磁盘和网络I/O。所以shuffle性能的高低也直接决定了整个程序的性能高低。Spark也会有自己的shuffle实现过程。
在Spark中,什么情况下,会发生shuffle?reduceByKey、groupByKey、sortByKey、countByKey、join等操作都会产生shuffle。
那下面我们来详细分析一下Spark中的shuffle过程。 Spark的shuffle历经了几个过程
Spark 0.8及以前 使用Hash Based Shuffle Spark 0.8.1 为Hash Based Shuffle引入File Consolidation机制 Spark1.6之后使用Sort-Base Shuffle,因为Hash Based Shuffle存在一些不足所以就把它替换掉了。
所以Spark Shuffle 一共经历了这几个过程: - 未优化的 Hash Based Shuffle - 优化后的Hash Based Shuffle - Sort-Based Shuffle
我们来看下面这张图,假设我们是在执行一个reduceByKey之类的操作,此时就会产生shuffle,shuffle里面会有两种task,一种是shuffleMapTask,负责拉取前一个RDD中的数据,还有一个ResultTask,负责把拉取到的数据按照规则汇总起来。

注意:如果有100个MapTask,100个ResultTask,那么会产生10000个本地磁盘文件,这样需要频繁的磁盘IO,是比较影响性能的。
注意,那个bucket缓存是非常重要的,ShuffleMapTask会把所有的数据都写入Bucket缓存之后,才会刷写到对应的磁盘文件中,但是这就有一个问题,如果map 端数据过多,那么很容易造成内存溢出,所以spark在优化后的Hash Based Shuffle中对这个问题进行了优化,默认这个内存缓存是100kb,当Bucket中的数据达到了阈值之后,就会将数据一点一点地刷写到对应的ShuffleBlockFile磁盘中了。 这种操作的优点,是不容易发生内存溢出。缺点在于,如果内存缓存过小的话,那么可能发生过多的磁盘io操作。所以,这里的内存缓存大小,是可以根据实际的业务情况进行优化的。

看这个优化后的shuffle流程:
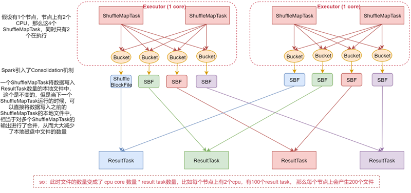
1:假设机器上有2个cpu,4个shuffleMaptask,这样同时只有2个在并行执行 2:在这个版本中,Spark引入了consolidation机制,一个ShuffleMapTask将数据写入ResultTask数量的本地文件中,这个是不变的,但是当下一个ShuffleMapTask运行的时候,可以直接将数据写入之前产生的本地文件中,相当于对多个ShuffleMapTask的输出进行了合并,从而大大减少了本地磁盘中文件的数量。
此时文件的数量变成了CPU core数量 * ResultTask数量,比如每个节点上有2个CPU,有100个ResultTask,那么每个节点上会产生200个文件,这个时候文件数量就变得少多了。
但是如果 ResultTask端的并行任务过多的话则 CPU core * Result Task 依旧过大,也会产生很多小文件。
引入 Consolidation 机制虽然在一定程度上减少了磁盘文件数量,但是不足以有效提高 Shuffle 的性能,这种情况只适合中小型数据规模的数据处理。
为了让 Spark 能在更大规模的集群上高性能处理大规模的数据,因此 Spark 引入了 Sort-Based Shuffle。

该机制针对每一个 ShuffleMapTask 都只创建一个文件,将所有的 ShuffleMapTask 的数据都写入同一个文件,并且对应生成一个索引文件。
以前的数据是放在内存中,等到数据写完了再刷写到磁盘,现在为了减少内存的使用,在内存不够用的时候,可以将内存中的数据溢写到磁盘,结束的时候,再将这些溢写的文件联合内存中的数据一起进行归并,从而减少内存的使用量。一方面文件数量显著减少,另一方面减少缓存所占用的内存大小,而且同时避免 GC 的风险和频率。